<center id="eeavp"></center>

              • Home
              • About Us
                • Company Overview|
                • Development Milestone|
                • Qualification Honors|
                • Core Value|
                • Partners|
                • 招賢納士
              • Product Center
                • NetCompass Network Monitoring System|
                • Smart Business Insight Big Data Products|
                • NPB Production|
              • Solutions
                • Telecommunication Operator Solutions|
                • Government and Industry Application Big Data|
                • Security|
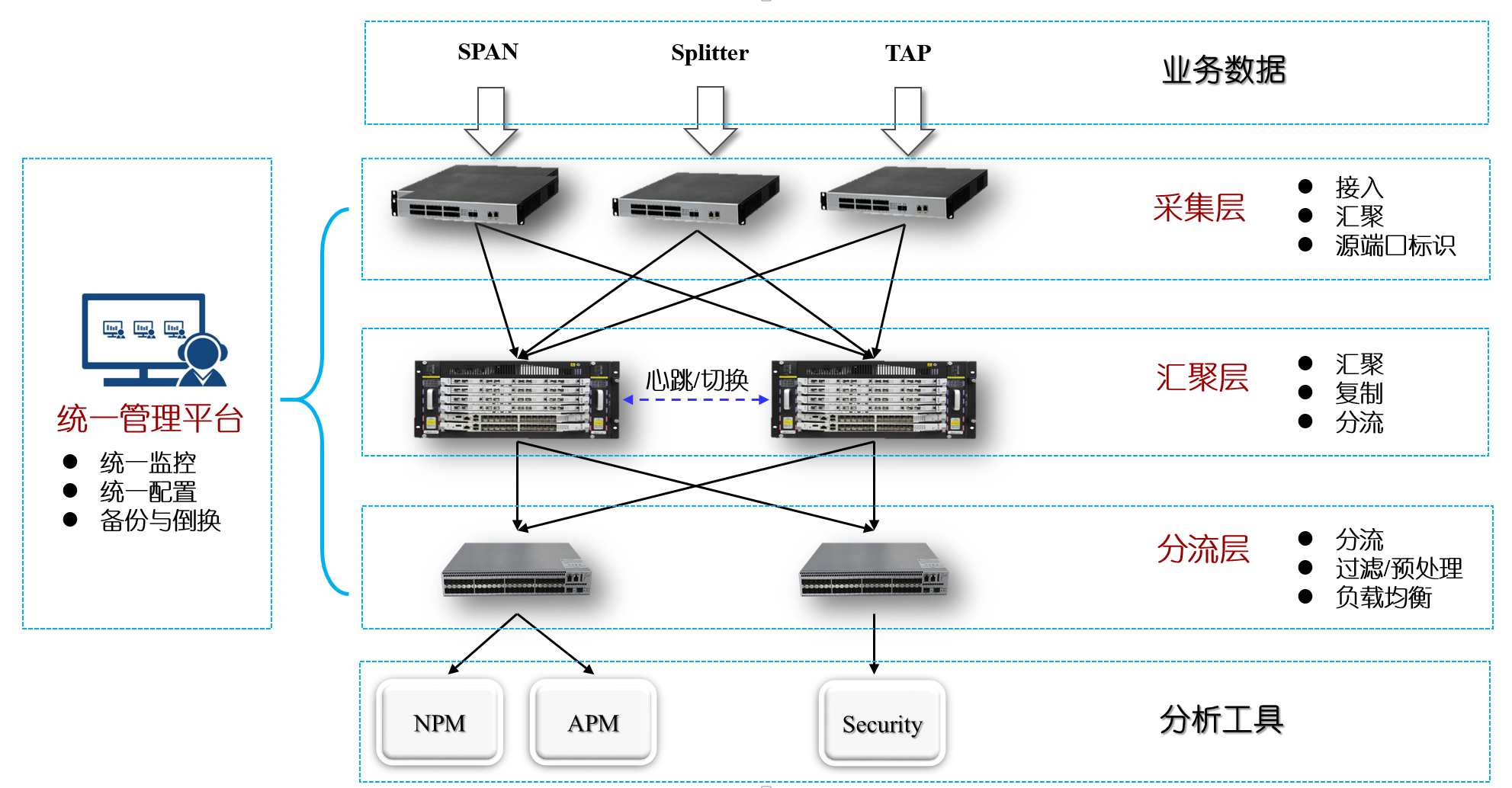
                • Unified NPB Solution|
                • The Urban Crime Prevention Solution|
              • News&Events
              • Services
              • Contact Us
              中文 | English

              Government and Industry Application Big Data

              Municipal Administration| Transportation| Tourism| Finance| Education|
              Intelligent Government Security Control Platform

              NPB Solution fo...

              More>>
              Home About Us Product Center Solutions News&Events Services Contact Us

              All rights reserved Beijing Zhongchuang Telecom Test Co., Ltd.( ZCTT) Beijing ICP reserve 15026937

              Site map | Legal notices | VPN login

              Message board

                    <center id="eeavp"></center>